个人信息是黑客最喜欢的攻击目标:法国日报74亿数据泄露、印尼电商9000万数据泄露
番茄系统家园 · 2022-05-26 03:41:50
法国日报74亿条数据泄露
近日,SecurityDetectives的安全研究人员发现法国发行量最大综合性日报费加罗报(LeFigaro)出现数据泄露事件。泄露的数据量超过8TB,涉及74亿条记录,包括LeFigaro网站注册用户的登陆凭证。
对新用户,记录包括登陆凭证和个人身份信息。对之前就注册的用户,登陆凭证仍然是隐藏的,但是个人身份信息已经暴露了。
可见的个人身份信息包括:
- 邮件
- 全民
- 家庭地址
- 新用户的口令,包括明文和md5哈希后的结果
- 居住地和邮编
- IP地址
- 外部服务器访问token

研究人员估计2月到4月之间有至少42000个新用户注册。其中泄露的个人身份信息也包括Le Figaro网站的记者和雇员,包括邮箱地址和全名。
此外,泄露的数据库中也含有大量关于Le Figaro服务器的技术日志信息,这些敏感数据对黑客入侵企业的数据基础设施是非常有价值的。包括:
- SQL查询错误
- 不同服务器之间的流量
- 通信协议
- 对admin账户的潜在访问

许多泄露的信息都指向一个AGORA系统,可能是该公司使用的CRM系统。安全研究人员发现该数据库是没有密码保护的,直接暴露在公网上。任何人只要有数据库的IP地址就可以访问。

印尼电商9000万数据泄露
印尼电商巨头Tokopedia也被爆出现了数据泄露事件。有黑客在暗网上出售一个含有9100万Tokopedia账户信息的数据库,售价只有5000美元。其他黑客也开始破解口令并在网络上共享。
Tokopedia是印度尼西亚最大的电商平台,也是访问量最大的印尼网站,有4700个雇员和9000万的活跃用户。

上周末,数据泄露和网络安全情报公司UndertheBreach发现有黑客在黑客论坛出售超过1500万Tokopedia用户信息。要访问该数据,论坛用户需要支付8个网站积分,相当于€2.13(约合16元人民币)。黑客称这是2020年3月Tokopedia泄露的9100万数据的一部分。同时,该黑客也在出售完整的9100万用户数据集,售价5000美元。截止目前,已有2次销售记录。
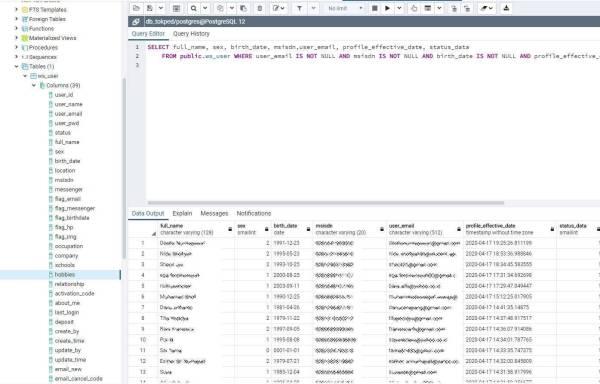
UndertheBreach称泄露的数据是一个PostgreSQL数据库,包含个人用户数据等信息。泄露的数据中最重要的是用户的邮箱地址、全名、生日、哈希的用户口令,一些账户中还含有MSISDN信息。

此外,攻击者还在黑客论坛上分享超过20万用户的名字和对应的解哈希的、破解的口令。安全情报公司Cyble称黑客的售价为8000美元。
免责声明: 凡标注转载/编译字样内容并非本站原创,转载目的在于传递更多信息,并不代表本网赞同其观点和对其真实性负责。如果你觉得本文好,欢迎推荐给朋友阅读;本文链接: https://m.nndssk.com/dngz/333561ZSIUuU.html。
